АО «Мосинжпроект» — ведущий участник строительного рынка Москвы, активно внедряющий инновационные решения в управленческие и производственные процессы. АО «Мосинжпроект» выступает оператором Программы развития московского метрополитена, управляет строительством гражданских и дорожных объектов, участвует в реализации транспортно-пересадочных узлов и девелоперских проектов.
В структуру группы входят десятки проектных и строительных организаций с общим штатом свыше 12 000 специалистов. Компания обеспечивает полный цикл работ — от концепции и проектирования до ввода объектов в эксплуатацию.
Внедрение системы «Appius-PLM ТДО» в АО «Мосинжпроект» было инициировано осенью 2021 года с целью создания единого информационного пространства для координации деятельности подразделений на базе платформы «1С:Предприятие».
С момента запуска проекта в июне 2022 года система технического документооборота перешла в стадию полноценной эксплуатации, оптимизируя процессы управления документацией на десятках строительных объектов.
Ключевые показатели внедрения
✓ Ежемесячная активность: система стабильно обслуживает тысячи активных пользователей каждый месяц, включая сотрудников заказчика и внешних организаций.
✓ Обучение персонала: более 5 000 сотрудников прошли обучение по работе с системой. Программа подготовки регулярно обновляется и адаптируется под потребности как сотрудников холдинга, так и подрядных организаций.
✓ Интеграция подрядчиков: к системе подключено свыше 50 подрядных организаций, что обеспечивает единый цифровой контур управления документацией в рамках строительных проектов
Цели внедрения системы «Appius-PLM ТДО» в АО «Мосинжпроект»
- Автоматизация загрузки, регистрации и обработки поступающей документации
- Оцифровка архивных материалов и их последующая интеграция в систему
- Оптимизация бизнес-процессов согласования и рассмотрения технической документации
- Формирование единой цифровой среды для согласованного взаимодействия с контрагентами и государственными органами
- Обеспечение целостности и прозрачности данных на всех этапах реализации проектов
В настоящее время холдинг реализует свыше 100 активных проектов, охватывающих три ключевых направления
- Метростроение — строительство линий метрополитена, депо, транспортно-пересадочных узлов (ТПУ);
- Дорожное строительство — возведение масштабных транспортных развязок, эстакад и хордовых магистралей;
- Гражданское строительство — проекты в сфере здравоохранения, спорта, культуры и реставрации объектов культурного наследия, включая Национальный космический центр (НКЦ) — один из крупнейших инфраструктурных проектов в мировой космической отрасли.

Рис. 1. Возведение Национального космического центра (НКЦ), г. Москва.
Особенности внедрения
Процесс интеграции системы в АО «Мосинжпроект» осуществлялся без остановки текущей деятельности, что потребовало решения целого ряда задач: масштабной загрузки терабайтных массивов исторических данных, поэтапного обучения персонала и адаптации существующих процессов под цифровую платформу.
Как отметил руководитель управления технического документооборота АО «Мосинжпроект», ключевыми вызовами стали неоднородная степень строительной готовности объектов и недостаточный опыт сотрудников в работе с аналогичными цифровыми системами.
До реализации системы технического документооборота информация по проектам АО «Мосинжпроект» была фрагментирована: данные хранились на внутренних ресурсах с ограниченным доступом, локальных носителях сотрудников и в реестрах, формат которых варьировался в зависимости от подразделения или проекта. Такая неоднородность структуры хранения требовала предварительной обработки исторических данных перед их интеграцией в систему, включая унификацию форматов в соответствии с установленными шаблонами.
Эволюция документооборота в АО «Мосинжпроект»
К июню 2025 в системе «Appius-PLM ТДО» завершена интеграция исторических данных по действующим проектам холдинга, а также проведена оптимизация процессов управления рабочей и проектной документацией в соответствии с обновленными стандартами. Данные меры обеспечивают единый подход к документообороту как для текущих, так и для перспективных проектов компании.
Создано единое информационное пространство для хранения и управления документацией
Внедрение корпоративной информационной системы позволило систематизировать хранение данных и обеспечить централизованный доступ к документации. Поиск документов был оптимизирован за счет использования атрибутов, отражающих все этапы жизненного цикла — от получения до передачи контрагентам.

Рис. 2. Дерево проектов
Пользователи с соответствующими правами доступа теперь могут оперативно отслеживать статус документации по активным проектам через встроенный модуль отчетности, что позволяет исключить трудоёмкие ручные операции по её поиску и проверке.
Внедрены автоматизированные процессы согласования, утверждения и передачи документов
До внедрения системы «Appius-PLM ТДО» процесс осуществлялся через корпоративную систему электронного документооборота (СЭД), ориентированную преимущественно на организационно-распорядительную документацию.
Несмотря на функциональность СЭД в рамках своих задач, её ограничения в части управления жизненным циклом технической документации приводили к:
- Сложностям в отслеживании версий документов;
- Отсутствию целостного контроля на этапах согласования и утверждения;
- Децентрализованному хранению данных, затрудняющему аудит.
Реализация системы «Appius-PLM ТДО» позволила:
- Создать единое цифровое пространство для централизованного хранения и управления проектной документацией.
- Интегрировать полный цикл процессов работы с документами — от рассмотрения и согласования до передачи в производство работ.
- Обеспечить сквозной контроль за актуализацией данных, включая историю изменений и статусы документов.
На сегодняшний день все этапы обработки технической документации — включая рассмотрение, согласование, утверждение и выдачу в производство работ — полностью переведены в систему «Appius-PLM ТДО».
Это обеспечило:
- Повышение прозрачности и скорости прохождения документов;
- Снижение рисков потери или дублирования информации;
- Соответствие процессов стандартам качества и нормативным требованиям.

Рис. 3. Окно оформления замечаний

Рис. 4. Функция простановки штампа «В производство работ» и QR-кода
Введена матрица рассылки документации с регламентированными cроками и распределением ролей
В АО «Мосинжпроект» утвержден внутренними нормативными документами унифицированный процесс документооборота. Индивидуализация реализуется посредством инструмента матрицы рассылки документации — шаблон согласования, адаптированный под требования каждого проекта.
Структура матрицы рассылки:
- Назначение ответственных: Задачи направляются сотрудникам в соответствии с их функциональными обязанностями.
- Регламентные сроки: Для каждой версии документа устанавливается фиксированный период рассмотрения, что автоматически отражается в отчетах по исполнительской дисциплине.
- Распределение ролей:
- Рецензенты — анализируют документацию и формируют замечания.
- Кураторы — систематизируют замечания рецензентов.
- Утверждающие — завершают процесс согласования перед передачей документа контрагентам.
Данный подход обеспечивает четкое разделение обязанностей, минимизирует риски задержек и повышает прозрачность контроля на всех этапах работы с документацией.

Рис. 5. Матрица рассмотрения документации
Внедрена возможность комментирования PDF-файлов, сравнения версий и формирования отчетов
Для всех участников бизнес-процессов в системе «Appius-PLM ТДО» предусмотрен функционал углубленной работы с PDF-файлами, включающий:
• Инструменты аннотирования:
✓ Добавление текстовых и графических комментариев непосредственно на страницы документа в режиме онлайн с использованием инструмента «Красный карандаш».
✓ Визуальная разметка ключевых элементов документа для упрощения совместной работы и согласования.
• Сравнение версий документов:
✓ Автоматическое сопоставление различных редакций одного файла с визуализацией текстовых и графических изменений.
✓ Выделение отличий между версиями, что обеспечивает прозрачность внесенных правок и ускоряет процесс утверждения.
Данные инструменты позволяют участникам процессов оперативно вносить правки, фиксировать замечания и контролировать актуальность документации, сохраняя целостность данных и соблюдая регламенты взаимодействия.

Рис. 6. Функция комментирования PDF-файлов
Внедрение системы «Appius-PLM ТДО» в АО «Мосинжпроект» обеспечило полную автоматизацию процессов отчетности, что кардинально повысило доступность актуальной информации по проектам и документам. Система предоставляет широкий спектр аналитических инструментов, включая:
- Статистические отчеты — агрегированные данные по ключевым метрикам.
- Реестры и справки — структурированные списки документов с фильтрацией по параметрам.
- Отчеты по запросу — детализированные срезы данных для углубленного анализа.
Возможности автоматизированной отчетности
1. Оперативный мониторинг статусов документации:
- Получение информации о количестве документов по типам, маркам, разделам и этапам согласования.
- Анализ текущего состояния документации: от документов на рассмотрении до утвержденных версий.
- Трекинг времени, затраченного подрядчиками на доработку, для оценки эффективности взаимодействия.
2. Визуализация данных:
- Табличные форматы для детального анализа.
- Интерактивные диаграммы с сегментацией данных, упрощающие восприятие сложной информации.
- S-кривые — инструмент для сопоставления плановых и фактических показателей выпуска и согласования документации.
Преимущества для управления проектами
- Своевременное выявление отклонений: S-кривые позволяют руководителям визуально оценивать темпы выполнения работ, сравнивая их с запланированными значениями.
- Принятие корректирующих мер: Анализ отклонений помогает оперативно вносить изменения в процессы, минимизируя риски срыва сроков.
- Повышение управленческой гибкости: Доступ к реальной аналитике в режиме реального времени обеспечивает основу для стратегических решений.

Рис. 7. Модуль «Отчеты»
Особенности специализированных отчетов в системе «Appius-PLM ТДО»
Одной из уникальных функциональных возможностей системы «Appius-PLM ТДО» являются специализированные отчеты, не привязанные напрямую к данным проектной документации. Например, отчеты по активности пользователей позволяют выполнять детализированный анализ действий сотрудников за заданный период.
Данный инструмент позволяет:
- Выявлять и анализировать ошибки и узкие места в использовании системы;
- Оценивать эффективность программ обучения и адаптации персонала;
- Контролировать уровень вовлеченности сотрудников в процессы цифрового документооборота.
Таким образом, специализированные отчеты являются ключевым элементом для повышения качества управления процессами и оптимизации взаимодействия пользователей с цифровой средой холдинга.

Рис. 8. Статистика по статусам документации
Функционал формирования и ведения исполнительной документации в электронном виде
В рамках выполнения требований Постановления Правительства Москвы от 15 марта 2023 года №399 «Об особенностях ведения и использования исполнительной документации при строительстве, реконструкции, капитальном ремонте объектов капитального строительства, проведении работ по сохранению объектов культурного наследия за счет средств бюджета города Москвы» в АО «Мосинжпроект» внедрена функциональная возможность формирования, согласования и подписания исполнительной документации в электронном виде.
Ключевые особенности реализации:
• Формирование документации:
Система обеспечивает создание исполнительной документации, включая специальные журналы выполненных работ, в цифровом формате с последующим экспортом в XML-формат, соответствующем требованиям Минстроя России.
• Электронное подписание:
Процедура подписания документов адаптирована под использование электронных подписей (ЭП) с возможностью их проверки на валидность непосредственно в системе.
• Интеграция и стандартизация:
Реализована автоматизация процессов согласования, исключающая необходимость дублирования данных на бумажных носителях.
Эффекты внедрения:
• Сокращение бумажного документооборота за счет полного перехода на электронные формы.
• Снижение трудозатрат на формирование и обработку документации.
• Повышение качества выпускаемой продукции благодаря строгому соблюдению нормативных требований и минимизации человеческого фактора.
• Выполнение законодательных норм в части цифровизации процессов строительства и реконструкции.

Рис. 9. Общий журнал работ.

Рис. 10. Акт освидетельствования скрытых работ
Внедрение данного инструментария позволило АО «Мосинжпроект» оптимизировать управление исполнительной документацией, усилить контроль за соблюдением регламентов и обеспечить прозрачность процессов на всех этапах реализации строительных проектов.
Реализован функционал управления изменениями в рамках проекта.
Внедрение системы управления изменениями в АО «Мосинжпроект» обеспечило автоматизацию процессов внесения корректировок в проектную документацию и оперативный контроль изменений, возникающих на строительной площадке.
Ключевые элементы функционала
Электронный журнал авторского надзора:
- Автоматическая отправка уведомлений на электронную почту сотрудникам, ответственным за авторский надзор, о необходимости посещения объекта.
- Фиксация выявленных несоответствий в системе в рамках стандартизированного бизнес-процесса.
Автоматизация рабочих процессов:
- Запуск этапов бизнес-процесса без ручного вмешательства пользователя.
- Автоматическое распределение задач между ответственными специалистами в соответствии с матрицей распределения.
- Заполнение сотрудниками только релевантных полей в рамках их зоны ответственности.
Преимущества внедрения
- Единый интерфейс управления изменениями — централизация данных о корректировках и их влиянии на сроки и бюджет проекта.
- Сокращение сроков коммуникации между строительным подрядчиком, проектировщиком и заказчиком за счет прозрачности процессов.
- Повышение точности оценки последствий изменений благодаря автоматизированному анализу данных.
- Минимизация ручного труда за счет полной автоматизации этапов согласования и контроля.

Рис. 11. Учетный лист журнала авторского надзора

Рис. 12. Запись в учетном листе журнала авторского надзора
Преимущества эксплуатации системы
Внедрение и эксплуатация системы «Appius-PLM ТДО» в АО «Мосинжпроект» обеспечило ряд значимых преимуществ, подтвержденных практикой использования:
1. Операционная эффективность:
- Ускорение загрузки данных за счет унифицированных и интуитивных шаблонов, минимизирующих время на ввод информации.
- Снижение трудозатрат благодаря автоматизации рутинных операций, таких как формирование отчетов и согласование документов.
2. Повышение качества процессов:
- Минимизация ошибок за счет исключения ручного ввода, что критически важно для масштабных проектов с большими объемами данных.
- Анализ работы с замечаниями через инструменты оценки эффективности рецензирования, позволяющие оперативно корректировать процессы.
3. Прозрачность и контроль:
- Четкое распределение ролей обеспечивает однозначное понимание обязанностей участников, упрощая согласование и контроль.
- Гибкость управления ролями — возможность оперативно изменять права доступа даже на этапе рассмотрения документации.
4. Коллаборация и коммуникация:
- Групповая работа рецензентов — распределение задач между группами для обработки сложных или объемных документов.
- Формирование и выгрузка замечаний в отдельные файлы, ускоряющие передачу обратной связи контрагентам.
Автоматизация документооборота позволила АО «Мосинжпроект» структурировать рабочие процессы, повысить скорость выполнения задач и качество управления проектами. Сотрудники получили современные инструменты для оперативной работы, что способствует достижению стратегических целей компании в условиях растущей конкуренции и сложности реализуемых проектов.
Дополнительно инструмент автоматизированной отчетности стал неотъемлемым элементом цифровой экосистемы АО «Мосинжпроект», способствуя достижению ключевых KPI и укреплению позиций компании на рынке комплексного инжиниринга
По оценкам специалистов, внедрение системы «Appius-PLM ТДО» стало ключевым этапом цифровизации, обеспечившим синергию между технологическими возможностями системы и бизнес-требованиями холдинга:
- Эксперт отдела оперативного контроля и отчетности: «Внедрение системы технического документооборота Appius-PLM позволило не только оптимизировать рабочие процессы, но и сформировать единую инфраструктуру, объединяющую все элементы документооборота — от первичного получения документации от заказчиков и подрядчиков до её передачи на строительные объекты. Это обеспечило целостность управления данными на всех этапах реализации проектов».
- Руководитель отдела методологии и внедрения: «Переход на автоматизированный механизм штампования документации “В производство работ” позволил исключить ручные операции, сократить временные затраты и предотвратить ошибки, связанные с человеческим фактором»
- Руководитель отдела контроля исполнительной документации: «Внедрение системы технического документооборота Appius-PLM уже обеспечило повышение операционной эффективности за счет стандартизации процессов и снижения административной нагрузки. Дальнейшая адаптация системы направлена на интеграцию дополнительных модулей, что позволит расширить функционал в соответствии с растущими потребностями холдинга».
Перспективы развития
Процесс кастомизации системы «Appius-PLM ТДО» под нестандартные задачи АО «Мосинжпроект» продолжается, однако уже на текущем этапе внедрения зафиксированы значимые улучшения в рабочих процессах.
АО «Мосинжпроект» продолжает реализацию масштабной программы по интеграции системы Appius-PLM ТДО для решения уникальных задач холдинга.
Со слов руководителя управления технического документооборота АО «Мосинжпроект»: «Дальнейшее развитие «Appius-PLM ТДО» направлено на создание экосистемы, где каждый процесс — от проектирования до ввода объекта в эксплуатацию — будет управляться в цифровом формате. Это позволит холдингу сохранить лидерство в условиях растущей конкуренции и сложности реализуемых проектов».
АО «Мосинжпроект» — ведущий участник строительного рынка Москвы, активно внедряющий инновационные решения в управленческие и производственные процессы. АО «Мосинжпроект» выступает оператором Программы развития московского метрополитена, управляет строительством гражданских и дорожных объектов, участвует в реализации транспортно-пересадочных узлов и девелоперских проектов.
В структуру группы входят десятки проектных и строительных организаций с общим штатом свыше 12 000 специалистов. Компания обеспечивает полный цикл работ — от концепции и проектирования до ввода объектов в эксплуатацию.
Внедрение системы «Appius-PLM ТДО» в АО «Мосинжпроект» было инициировано осенью 2021 года с целью создания единого информационного пространства для координации деятельности подразделений на базе платформы «1С:Предприятие».
С момента запуска проекта в июне 2022 года система технического документооборота перешла в стадию полноценной эксплуатации, оптимизируя процессы управления документацией на десятках строительных объектов.
Ключевые показатели внедрения
✓ Ежемесячная активность: система стабильно обслуживает тысячи активных пользователей каждый месяц, включая сотрудников заказчика и внешних организаций.
✓ Обучение персонала: более 5 000 сотрудников прошли обучение по работе с системой. Программа подготовки регулярно обновляется и адаптируется под потребности как сотрудников холдинга, так и подрядных организаций.
✓ Интеграция подрядчиков: к системе подключено свыше 50 подрядных организаций, что обеспечивает единый цифровой контур управления документацией в рамках строительных проектов
Цели внедрения системы «Appius-PLM ТДО» в АО «Мосинжпроект»
- Автоматизация загрузки, регистрации и обработки поступающей документации
- Оцифровка архивных материалов и их последующая интеграция в систему
- Оптимизация бизнес-процессов согласования и рассмотрения технической документации
- Формирование единой цифровой среды для согласованного взаимодействия с контрагентами и государственными органами
- Обеспечение целостности и прозрачности данных на всех этапах реализации проектов
В настоящее время холдинг реализует свыше 100 активных проектов, охватывающих три ключевых направления
- Метростроение — строительство линий метрополитена, депо, транспортно-пересадочных узлов (ТПУ);
- Дорожное строительство — возведение масштабных транспортных развязок, эстакад и хордовых магистралей;
- Гражданское строительство — проекты в сфере здравоохранения, спорта, культуры и реставрации объектов культурного наследия, включая Национальный космический центр (НКЦ) — один из крупнейших инфраструктурных проектов в мировой космической отрасли.

Рис. 1. Возведение Национального космического центра (НКЦ), г. Москва.
Особенности внедрения
Процесс интеграции системы в АО «Мосинжпроект» осуществлялся без остановки текущей деятельности, что потребовало решения целого ряда задач: масштабной загрузки терабайтных массивов исторических данных, поэтапного обучения персонала и адаптации существующих процессов под цифровую платформу.
Как отметил руководитель управления технического документооборота АО «Мосинжпроект», ключевыми вызовами стали неоднородная степень строительной готовности объектов и недостаточный опыт сотрудников в работе с аналогичными цифровыми системами.
До реализации системы технического документооборота информация по проектам АО «Мосинжпроект» была фрагментирована: данные хранились на внутренних ресурсах с ограниченным доступом, локальных носителях сотрудников и в реестрах, формат которых варьировался в зависимости от подразделения или проекта. Такая неоднородность структуры хранения требовала предварительной обработки исторических данных перед их интеграцией в систему, включая унификацию форматов в соответствии с установленными шаблонами.
Эволюция документооборота в АО «Мосинжпроект»
К июню 2025 в системе «Appius-PLM ТДО» завершена интеграция исторических данных по действующим проектам холдинга, а также проведена оптимизация процессов управления рабочей и проектной документацией в соответствии с обновленными стандартами. Данные меры обеспечивают единый подход к документообороту как для текущих, так и для перспективных проектов компании.
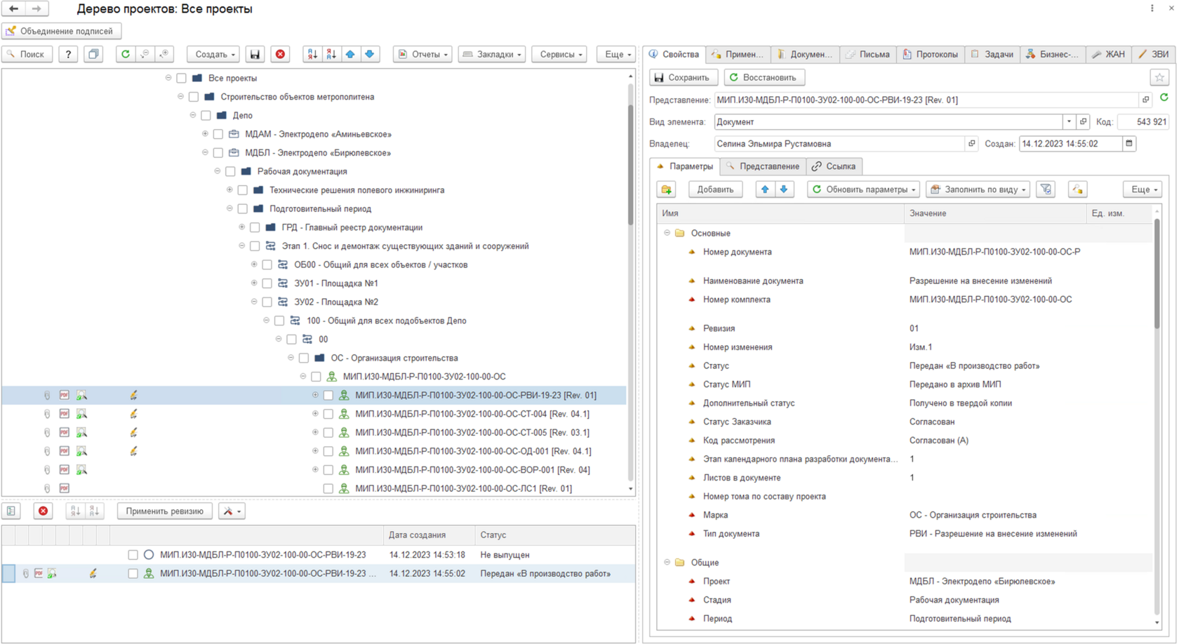
Создано единое информационное пространство для хранения и управления документацией
Внедрение корпоративной информационной системы позволило систематизировать хранение данных и обеспечить централизованный доступ к документации. Поиск документов был оптимизирован за счет использования атрибутов, отражающих все этапы жизненного цикла — от получения до передачи контрагентам.

Рис. 2. Дерево проектов
Пользователи с соответствующими правами доступа теперь могут оперативно отслеживать статус документации по активным проектам через встроенный модуль отчетности, что позволяет исключить трудоёмкие ручные операции по её поиску и проверке.
Внедрены автоматизированные процессы согласования, утверждения и передачи документов
До внедрения системы «Appius-PLM ТДО» процесс осуществлялся через корпоративную систему электронного документооборота (СЭД), ориентированную преимущественно на организационно-распорядительную документацию.
Несмотря на функциональность СЭД в рамках своих задач, её ограничения в части управления жизненным циклом технической документации приводили к:
- Сложностям в отслеживании версий документов;
- Отсутствию целостного контроля на этапах согласования и утверждения;
- Децентрализованному хранению данных, затрудняющему аудит.
Реализация системы «Appius-PLM ТДО» позволила:
- Создать единое цифровое пространство для централизованного хранения и управления проектной документацией.
- Интегрировать полный цикл процессов работы с документами — от рассмотрения и согласования до передачи в производство работ.
- Обеспечить сквозной контроль за актуализацией данных, включая историю изменений и статусы документов.
На сегодняшний день все этапы обработки технической документации — включая рассмотрение, согласование, утверждение и выдачу в производство работ — полностью переведены в систему «Appius-PLM ТДО».
Это обеспечило:
- Повышение прозрачности и скорости прохождения документов;
- Снижение рисков потери или дублирования информации;
- Соответствие процессов стандартам качества и нормативным требованиям.

Рис. 3. Окно оформления замечаний

Рис. 4. Функция простановки штампа «В производство работ» и QR-кода
Введена матрица рассылки документации с регламентированными cроками и распределением ролей
В АО «Мосинжпроект» утвержден внутренними нормативными документами унифицированный процесс документооборота. Индивидуализация реализуется посредством инструмента матрицы рассылки документации — шаблон согласования, адаптированный под требования каждого проекта.
Структура матрицы рассылки:
- Назначение ответственных: Задачи направляются сотрудникам в соответствии с их функциональными обязанностями.
- Регламентные сроки: Для каждой версии документа устанавливается фиксированный период рассмотрения, что автоматически отражается в отчетах по исполнительской дисциплине.
- Распределение ролей:
- Рецензенты — анализируют документацию и формируют замечания.
- Кураторы — систематизируют замечания рецензентов.
- Утверждающие — завершают процесс согласования перед передачей документа контрагентам.
Данный подход обеспечивает четкое разделение обязанностей, минимизирует риски задержек и повышает прозрачность контроля на всех этапах работы с документацией.

Рис. 5. Матрица рассмотрения документации
Внедрена возможность комментирования PDF-файлов, сравнения версий и формирования отчетов
Для всех участников бизнес-процессов в системе «Appius-PLM ТДО» предусмотрен функционал углубленной работы с PDF-файлами, включающий:
• Инструменты аннотирования:
✓ Добавление текстовых и графических комментариев непосредственно на страницы документа в режиме онлайн с использованием инструмента «Красный карандаш».
✓ Визуальная разметка ключевых элементов документа для упрощения совместной работы и согласования.
• Сравнение версий документов:
✓ Автоматическое сопоставление различных редакций одного файла с визуализацией текстовых и графических изменений.
✓ Выделение отличий между версиями, что обеспечивает прозрачность внесенных правок и ускоряет процесс утверждения.
Данные инструменты позволяют участникам процессов оперативно вносить правки, фиксировать замечания и контролировать актуальность документации, сохраняя целостность данных и соблюдая регламенты взаимодействия.

Рис. 6. Функция комментирования PDF-файлов
Внедрение системы «Appius-PLM ТДО» в АО «Мосинжпроект» обеспечило полную автоматизацию процессов отчетности, что кардинально повысило доступность актуальной информации по проектам и документам. Система предоставляет широкий спектр аналитических инструментов, включая:
- Статистические отчеты — агрегированные данные по ключевым метрикам.
- Реестры и справки — структурированные списки документов с фильтрацией по параметрам.
- Отчеты по запросу — детализированные срезы данных для углубленного анализа.
Возможности автоматизированной отчетности
1. Оперативный мониторинг статусов документации:
- Получение информации о количестве документов по типам, маркам, разделам и этапам согласования.
- Анализ текущего состояния документации: от документов на рассмотрении до утвержденных версий.
- Трекинг времени, затраченного подрядчиками на доработку, для оценки эффективности взаимодействия.
2. Визуализация данных:
- Табличные форматы для детального анализа.
- Интерактивные диаграммы с сегментацией данных, упрощающие восприятие сложной информации.
- S-кривые — инструмент для сопоставления плановых и фактических показателей выпуска и согласования документации.
Преимущества для управления проектами
- Своевременное выявление отклонений: S-кривые позволяют руководителям визуально оценивать темпы выполнения работ, сравнивая их с запланированными значениями.
- Принятие корректирующих мер: Анализ отклонений помогает оперативно вносить изменения в процессы, минимизируя риски срыва сроков.
- Повышение управленческой гибкости: Доступ к реальной аналитике в режиме реального времени обеспечивает основу для стратегических решений.

Рис. 7. Модуль «Отчеты»
Особенности специализированных отчетов в системе «Appius-PLM ТДО»
Одной из уникальных функциональных возможностей системы «Appius-PLM ТДО» являются специализированные отчеты, не привязанные напрямую к данным проектной документации. Например, отчеты по активности пользователей позволяют выполнять детализированный анализ действий сотрудников за заданный период.
Данный инструмент позволяет:
- Выявлять и анализировать ошибки и узкие места в использовании системы;
- Оценивать эффективность программ обучения и адаптации персонала;
- Контролировать уровень вовлеченности сотрудников в процессы цифрового документооборота.
Таким образом, специализированные отчеты являются ключевым элементом для повышения качества управления процессами и оптимизации взаимодействия пользователей с цифровой средой холдинга.

Рис. 8. Статистика по статусам документации
Функционал формирования и ведения исполнительной документации в электронном виде
В рамках выполнения требований Постановления Правительства Москвы от 15 марта 2023 года №399 «Об особенностях ведения и использования исполнительной документации при строительстве, реконструкции, капитальном ремонте объектов капитального строительства, проведении работ по сохранению объектов культурного наследия за счет средств бюджета города Москвы» в АО «Мосинжпроект» внедрена функциональная возможность формирования, согласования и подписания исполнительной документации в электронном виде.
Ключевые особенности реализации:
• Формирование документации:
Система обеспечивает создание исполнительной документации, включая специальные журналы выполненных работ, в цифровом формате с последующим экспортом в XML-формат, соответствующем требованиям Минстроя России.
• Электронное подписание:
Процедура подписания документов адаптирована под использование электронных подписей (ЭП) с возможностью их проверки на валидность непосредственно в системе.
• Интеграция и стандартизация:
Реализована автоматизация процессов согласования, исключающая необходимость дублирования данных на бумажных носителях.
Эффекты внедрения:
• Сокращение бумажного документооборота за счет полного перехода на электронные формы.
• Снижение трудозатрат на формирование и обработку документации.
• Повышение качества выпускаемой продукции благодаря строгому соблюдению нормативных требований и минимизации человеческого фактора.
• Выполнение законодательных норм в части цифровизации процессов строительства и реконструкции.

Рис. 9. Общий журнал работ.

Рис. 10. Акт освидетельствования скрытых работ
Внедрение данного инструментария позволило АО «Мосинжпроект» оптимизировать управление исполнительной документацией, усилить контроль за соблюдением регламентов и обеспечить прозрачность процессов на всех этапах реализации строительных проектов.
Реализован функционал управления изменениями в рамках проекта.
Внедрение системы управления изменениями в АО «Мосинжпроект» обеспечило автоматизацию процессов внесения корректировок в проектную документацию и оперативный контроль изменений, возникающих на строительной площадке.
Ключевые элементы функционала
Электронный журнал авторского надзора:
- Автоматическая отправка уведомлений на электронную почту сотрудникам, ответственным за авторский надзор, о необходимости посещения объекта.
- Фиксация выявленных несоответствий в системе в рамках стандартизированного бизнес-процесса.
Автоматизация рабочих процессов:
- Запуск этапов бизнес-процесса без ручного вмешательства пользователя.
- Автоматическое распределение задач между ответственными специалистами в соответствии с матрицей распределения.
- Заполнение сотрудниками только релевантных полей в рамках их зоны ответственности.
Преимущества внедрения
- Единый интерфейс управления изменениями — централизация данных о корректировках и их влиянии на сроки и бюджет проекта.
- Сокращение сроков коммуникации между строительным подрядчиком, проектировщиком и заказчиком за счет прозрачности процессов.
- Повышение точности оценки последствий изменений благодаря автоматизированному анализу данных.
- Минимизация ручного труда за счет полной автоматизации этапов согласования и контроля.

Рис. 11. Учетный лист журнала авторского надзора

Рис. 12. Запись в учетном листе журнала авторского надзора
Преимущества эксплуатации системы
Внедрение и эксплуатация системы «Appius-PLM ТДО» в АО «Мосинжпроект» обеспечило ряд значимых преимуществ, подтвержденных практикой использования:
1. Операционная эффективность:
- Ускорение загрузки данных за счет унифицированных и интуитивных шаблонов, минимизирующих время на ввод информации.
- Снижение трудозатрат благодаря автоматизации рутинных операций, таких как формирование отчетов и согласование документов.
2. Повышение качества процессов:
- Минимизация ошибок за счет исключения ручного ввода, что критически важно для масштабных проектов с большими объемами данных.
- Анализ работы с замечаниями через инструменты оценки эффективности рецензирования, позволяющие оперативно корректировать процессы.
3. Прозрачность и контроль:
- Четкое распределение ролей обеспечивает однозначное понимание обязанностей участников, упрощая согласование и контроль.
- Гибкость управления ролями — возможность оперативно изменять права доступа даже на этапе рассмотрения документации.
4. Коллаборация и коммуникация:
- Групповая работа рецензентов — распределение задач между группами для обработки сложных или объемных документов.
- Формирование и выгрузка замечаний в отдельные файлы, ускоряющие передачу обратной связи контрагентам.
Автоматизация документооборота позволила АО «Мосинжпроект» структурировать рабочие процессы, повысить скорость выполнения задач и качество управления проектами. Сотрудники получили современные инструменты для оперативной работы, что способствует достижению стратегических целей компании в условиях растущей конкуренции и сложности реализуемых проектов.
Дополнительно инструмент автоматизированной отчетности стал неотъемлемым элементом цифровой экосистемы АО «Мосинжпроект», способствуя достижению ключевых KPI и укреплению позиций компании на рынке комплексного инжиниринга
По оценкам специалистов, внедрение системы «Appius-PLM ТДО» стало ключевым этапом цифровизации, обеспечившим синергию между технологическими возможностями системы и бизнес-требованиями холдинга:
- Эксперт отдела оперативного контроля и отчетности: «Внедрение системы технического документооборота Appius-PLM позволило не только оптимизировать рабочие процессы, но и сформировать единую инфраструктуру, объединяющую все элементы документооборота — от первичного получения документации от заказчиков и подрядчиков до её передачи на строительные объекты. Это обеспечило целостность управления данными на всех этапах реализации проектов».
- Руководитель отдела методологии и внедрения: «Переход на автоматизированный механизм штампования документации “В производство работ” позволил исключить ручные операции, сократить временные затраты и предотвратить ошибки, связанные с человеческим фактором»
- Руководитель отдела контроля исполнительной документации: «Внедрение системы технического документооборота Appius-PLM уже обеспечило повышение операционной эффективности за счет стандартизации процессов и снижения административной нагрузки. Дальнейшая адаптация системы направлена на интеграцию дополнительных модулей, что позволит расширить функционал в соответствии с растущими потребностями холдинга».
Перспективы развития
Процесс кастомизации системы «Appius-PLM ТДО» под нестандартные задачи АО «Мосинжпроект» продолжается, однако уже на текущем этапе внедрения зафиксированы значимые улучшения в рабочих процессах.
АО «Мосинжпроект» продолжает реализацию масштабной программы по интеграции системы Appius-PLM ТДО для решения уникальных задач холдинга.
Со слов руководителя управления технического документооборота АО «Мосинжпроект»: «Дальнейшее развитие «Appius-PLM ТДО» направлено на создание экосистемы, где каждый процесс — от проектирования до ввода объекта в эксплуатацию — будет управляться в цифровом формате. Это позволит холдингу сохранить лидерство в условиях растущей конкуренции и сложности реализуемых проектов».